Protecting whales against censorship and MEV with trustless dark pools

Silur@EthZurich
---
## Agenda
- Problem formulation
- Prior work, aztec and friends
- On dark pools
- SEC vs Dark pools
- Trust model
- Escrow phase
- Matching
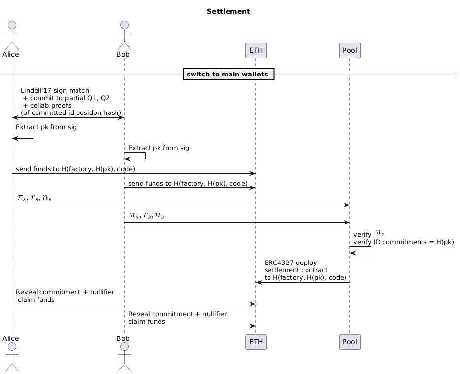
- Settlement
- ZkEVM?
---
## The problem
- Large token movements create hysteria on markets
- "Large" can actually way small on low-liquidity ERC20 token markets
- Investors get nagged, even censorsed in ERC20 pools, especially with low TLV/Volume and forced to OTC
- Team members cannot exit without panic
- MEV
---
## But we already have token privacy solutions
- They do allow amazing token wrapping and mixing....
- ...But do not hide the initial "open" transaction
- Such privacy contracts are blacklisted, watched, censored
- In most cases, private sale phase token investments will require you to use a new wallet.
- "Indication of intent" is key
---
## Challenges with fully on-chain privacy
- Known contract instances of existing privacy solutions create the same hysteria as plain token movement
- Account-based privacy is only possible iff the "kickoff" transaction happens offchain
- This is very hard to address with the DEX model
---
## Enter dark pools
- In fiat markets, dark pools are exchanges where the orderbook is not public
- Identities and order sizes of participants only become visible when they have no market impact anymore... sounds like a commitment protocol :)
- Traditionally, the service is trusted as matchmaking correctness is entirely up to the backend
- This is also the reason dark pools received a bad reputation, such services did tend to cheat a lot.
---

<small>source: ia.cr/2020/662</small>
---
- Formally allowed (and regulated) by "Regulation National Market System", no more tornado-cash style drama
- Fiat dark pool data enters the Consolidated Tape, but only as OTC
- Easy to start the "kick-off" transaction offchain
---
## Addressing the trust issues with ZK
- On traditional markets all control on asset movement happens behind curtains, lots of HFT, price discovery, arbitrage happening
- ZK tech allows us to address these trust issues, and create an untrusted dark liquidity pool
---
## Prior works on crypto dark pool
DeepOcean https://arxiv.org/pdf/1910.02359.pdf
- [X] Accountability of the matchmaking service
- [ ] Has no specifics on asset commitment and settlement at all
- [ ] Not compatible with DeFi models and decentralized markets
---
Rialto
- indication of intent with the kickoff balance range proof
---
Renegade.fi, Kicking-The-Bucket, ia.cr/2022/923 and other MPC-based solutions
- [X] Completely trusless & Decentralized 🎉
- [!] all require a separate p2p messaging layer to operate :(
---
## Proposed Instantiation
Threat model:
- Operator is honest-but-curious
- Operator does not know the exact liquidity of the CLOB
- Alice and Bob cannot learn each others order sizes prior settlement
- Early aborts induce a reimbrusement
- Operator cannot learn neither parties exact order sizes
- We operate on 256 bit integers
---
## Main components
- Escrow system to reimbruse aborts
- CREATE2 fund movements
- Yao's "millionaire protocol"
- Lindell'17 two-party ecdsa
- Collaborative ZK at settlement
- ERC4337 account abstraction
- ZK as a glue for correctness of each step :)
---

<aside class="notes">
H here is a poseidon hash
proof contains that they belong to different groups and their settlement nullifiers are not used up
</aside>
---

---

<aside class="notes">
r_s is a settlement commitment, n_s is it's nullifier
code includes an escrow safety flag where etiher
side can prove no funds in the address after a timeout
to receive all their funds +1 ETH from the endparty
</aside>
---
## What about ZkEVM?
- assuming a fully compatible ZkEVM, the escrow protocol can be omitted as we can prove balances better.
- shift from the current "optimistic abort" protocol to a really preventive trust model
---
## Thanks for your attention

<small>Special thanks to **Tristan Litre** and **Adam Gagol** for useful insights and literature!</small>
{"metaMigratedAt":"2023-06-17T13:58:53.465Z","metaMigratedFrom":"YAML","breaks":true,"title":"Protecting whales against censorship and MEV with trustless dark pools","contributors":"[{\"id\":\"f4d4af67-750e-4c99-b33e-c04b6d99a6c6\",\"add\":13250,\"del\":7803}]"}